Factory planning for Satisfactory

Stop guessing.
Simulate your factory.

Model production chains, trace bottlenecks instantly, and let AI plan entire factory floors for you — before you place a single foundation.

New to factory planning? Try the free Satisfactory tutorial — no game installation needed.

Satisfactory Simulator — factory planning tool on a Satisfactory workbench

Three different views

Multiple ways to view and manage your simulation.

List view showing factory groups with color-coded flow indicators

List View

See every building, input rate, and output rate in a structured list. Color-coded indicators show you exactly where things break down.

  • Green/amber/red dots on every input and output show satisfaction at a glance
  • Expand any row to see full I/O details, link suppliers, and adjust settings
  • Click any item to jump straight to the factory that produces or consumes it
Graph view with draggable factory nodes and connection lines

Graph View

Drag and drop buildings on an interactive canvas. Draw connections between factories and see the full production chain at once.

  • Drag nodes to arrange your layout however you like, positions are saved
  • Draw links from outputs to inputs by clicking ports — no manual rate calculations
  • Click any node to open the properties panel with full editing controls
Flow view with Sankey-style proportional flow bands

Flow View

A Sankey-style diagram showing how items flow through your entire factory, with proportional flow bands and automatic tier-based layout.

  • Flow band width shows actual throughput — thicker bands = more items/min
  • Drag nodes to rearrange, or hit Reset Layout for automatic positioning
  • Color-coded ports match the table and graph views for consistent status reading

Not another ratio calculator

Most Satisfactory tools calculate ideal ratios. This one simulates your actual factory.

Real flow simulation

Supply is distributed proportionally across consumers. When Iron Ore is split between three smelters, you see exactly what each one gets.

Bottleneck detection at a glance

Every input and output gets a color indicator. Green = satisfied, amber = partial, red = starved. No math needed — just look for the dots.

Click to trace

Click any input item to jump to its supplier. Follow a production chain from raw ore to final product in seconds, across any view.

AI that reads your factory

The AI sees your existing buildings, understands connections, and proposes changes that fit. Review the diff, accept or reject — nothing changes until you say so.

Up and running in minutes

1

Add your resource sources

Drop in Iron Ore, Copper Ore, Limestone — whatever your factory consumes. Set supply rates to match your actual node purity, or leave them unlimited.

2

Build your production chain

Add smelters, constructors, assemblers — pick the recipe and building count. Or tell the AI what you want to produce and let it figure out the chain.

3

Link everything together

Connect outputs to inputs. The flow engine instantly calculates actual throughput, distributes supply across consumers, and flags bottlenecks.

Build it for real

When every indicator is green, you know the design works. Open Satisfactory and build exactly what you planned — no wasted materials, no teardowns.

AI-assisted factory building

New

Tell the AI what you want to produce. It reads your existing factory, adds buildings, links them up, and shows you a diff before applying — you stay in control.

AI Planner showing a plan with specific changes listed
1

Describe what you want

Ask the AI to build a production chain. It presents a plan for your approval.

AI working log showing buildings being added and linked
2

Watch it build

The AI adds factories, connects inputs to outputs, streaming progress live.

AI proposal summary showing changes made
3

Review proposal

The AI summarizes every change it made for you to review.

Detailed diff showing factories added, links created, and resource changes
4

Apply or discard

See the full diff — factories, links, resources. Apply to your factory or try again.

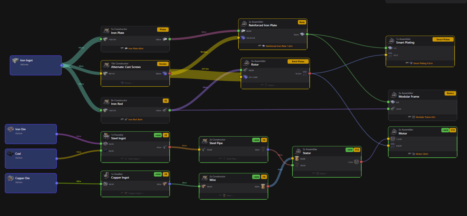
Completed AI-built Motor factory showing all new buildings connected in the flow view

The finished result — a complete Motor production chain built by the AI, ready to apply.

Review before applying. Every change shown as a diff.
Iterative workflow. Use manual and AI updates to tune your factory.
Free credits to start. Buy more if needed — they never expire.

Plan first, build once

Free to use. Runs in your browser. Supports every recipe and alt recipe in the game.

All 720 game items · 858 recipes · 26 buildings · Updated for Satisfactory 1.0